Hirdetés
- Fotók, videók mobillal
- Vivo V70 – a stílus érték?
- MWC 2026: Bajnoki címre pályázik a Xiaomi Watch 5
- Yettel topik
- Samsung Galaxy S25 Ultra - titán keret, acélos teljesítmény
- Xiaomi 15T Pro - a téma nincs lezárva
- Xiaomi 17 - még mindig tart
- Honor Magic8 Pro - bevált recept kölcsönvett hozzávalókkal
- Szívós, szép és kitartó az új OnePlus óra
- Bemutatkozott az Oppo kamerás csúcsmodellje
Új hozzászólás Aktív témák
-
Nóta
csendes tag
NA az egyéb eszköz megoldva, egy SATA drivert nem tettem fel az alaplaphoz. Csak azt nem nagyon értem hogy akkor a régi SATA-s vinyó miért ment probléma nélkül. Lehet hogy a SATA2 a hunyú.
DE az a probléma továbbra is létezik hogy hol felismeri az alaplap a HDD-t hol nem. Holnap megnézem hogy ha átdugdosom a két vinyót akkor is ez van-e , sajnos én most hardverproblémára tippelek és az baj mivel mindkét HDD-t használnám egyszerre. Ha valakinek van már ötlete akkor azt szívesen hallom.
-
Nóta
csendes tag
Eszközkezelőben Egyéb eszközök és ott Ismeretlen eszköz. Annak részleteiben pedig ezt írja eszközpéldány azonosítónak: ACPI\_NVRAIDBUS\3&13C0B0C5&0
Hozzá tartozik hogy SM buszvezérlőt nem szoktam feltelepíteni mert régebben összekuszálta a DVD olvasómat, CD-t onnantól nem olvasott, stb...Segítséged köszönöm!
-
Nóta
csendes tag
Sziasztok!
Samsung HD502HJ 500 gigás F3-as HDD-t vettem, de van vele egy kis gondom.
Az öregedő WD SATA vinyó mellé vettem hogy kiváltsa azt mint rendszerwinchester.
Szóval a gond először az volt hogy hol felismerte a gép hol nem, és így a partícionálás sem nagyon akart működni. Na ezután alaplap bios-át frissítettem a legújabb elérhetőre. Az alaplap egy Gigabyte GA K8NS rev2-es. Na most felismeri a gép, de minden rendszerindulásnál (az XP még a WD-ről megy) bejön az új hardver varázsló, mert nem talál drivert. Ennek ellenére a winchester hiba nélkül működőnek tűnik, partícionáltam (nem dinamikus) és most az adataimat másolom át a régi WD-ről. Ha ezzel kész leszek akkor megy rá az új WIN XP, de jobban örülnék ha nem lenne ez az ismeretlen hardver dolog. Megköszönném ha valaki tudna segíteni. Előre is kössz! -
radi8tor
MODERÁTOR
Sima 500-as (HD502HJ) sem hangos. 1 tányéros, hűvös változat.
Eco green nagyon lassú, szerintem nem éri meg visszalépni. -
cheatergs
senior tag
Hellósztok!
Van valakinek tapasztalata az F3 Eco Green 500GB-osával kapcsolatban? Ilyet tervezek a mostani 750-es F1 helyére, és mivel már alig játszok, így nem fontos a sebesség, helyette a hangerő számít (és a hőmérséklet).
-
kiskakas
senior tag
most talaltam erre a topikra, sajnos tul sok pozitivumot nem tudok irni:
71 nap utan halt meg az 1.5TB HD154UI vinyom.. persze garos,de full televolt, nagykernek kuldte vissza egy kisker bolt vizsgalatra, 20-25 nap,amire mondanak vmit..
hd sentinel szerint folyamatosan no a bad sectorok szama, adatvesztes, ami kell.kb 100 napos a 2,5"-os samsung HM500LI 500g notivinyom, már bad sectoros.
Melohelyen eddig 4db 160g-s sata samsung ment tonkre nalam, par honap alatt, ami durva,h az original csomagolasbol kibontva berakva egy brand hp gepbe mar a bios is rikacsolt,h
smart error detected, csereljek vinyot.. ertitek, egy zsir uj vinyonal
soha tobbet samsung.
-
fabicska
aktív tag
válasz
fenergie84
#3889
üzenetére
Szia.
Samsungos fórumban reméltem, hogy tudnak a 2 vinyó között különbségeket mondani. A vásárlás egy más tészta.
Engem csakis az érdekel, hogy miben másabb a 2 vinyó.fabicska
-
fabicska
aktív tag
Sziasztok.
Lenne pár kérdésem.
1. Szerintetek mi a különbség a két Samsung merevlemez között (HM320II, és HM321HI)?
2. Mi a különbség a Spinpoint M7, és M7E merevlemezcsalád között?
3. megbízható az M7-es széria?A kettő között gondolkodok, tetszenek a samsungok, a legelső 2 vinyó között 2.000ft különbség van, így valami eltérésnek kell lennie. Ha jobb a drágább/többet tud, akkor azt venném értelemszerűen.
Köszönöm válaszaitokat.
fabicska
-
LSL1337
őstag
ugyan ez történt velem is tegnap este
f3-as samsung terás vinyóm volt, azzal a sorozatszámmal amit 5 postal korábban írtak
3 hónapos, 1 vinyón volt rendszer és mindenféle egyéb, bootoláskor csak elég hangos seek hang, majd 10mp után leáll, monitoron meg boot disk faliure, hiszen nem tud miről bootolnicsak hatalmas egybeesés hogy egyszerre mindkettőnknek az elég új samsungja elromlott, vagy ez az f3as széria ennyire silány minőségű (az elég nagy teljesítményének ellenére?)
korábban volt olyan hogy nem ismerte fel a vinyót az alaplap induláskor, de nem volt ilyen erős és szabályos seek hang, és ott egy kikapcsolás, bekapcsolás segített általában, azt hittem kábel vagy alaplap hiba, de akkor lehet hogy a vinyó volt a hibás
elmúlt 10 évben még egy vinyóm se ment tönkre, úgy néz ki belefutottam az elsőbe? és az pont egy 1terás rendszervinyó? nice...
-
fenergie84
addikt
Ha más gépben sem ismeri fel az OP-rendszer, akkor már csak szakember tud segíteni, hozzáteszem HORROR áron....
Itt kérdezz rá, de szerintem ott is ezt a választ fogod kapni...
-
wagi
senior tag
Sziasztok.
Olyan problémám lenne,hogy 3 hónapja vásároltam egy Samsung HD103SJ tipusú vinyót és egyik napról a másikra elkezdett kattogni a windows fel sem ismeri.
Esetleg lehet még róla adatot menteni valahogy?
-
InHell
senior tag
A vicc az,hogy 2 év gari még van rajta,csak 50 km-re lévő városban vettem és az útiköltségből (2 x oda-vissza = kb.10k) inkább veszek egy újat.

-
InHell
senior tag
válasz
radi8tor
#3880
üzenetére
Ó dehogynem!
2008 novemberben vettem, azóta egyfolytában megy.2-3 hetente szoktam újraindítani a gépet.1-2 hetente szokott kattogni,pár hónapja kezdte.Amikor kattan egyet 10 másodpercenként, 2-3 mp-re megáll a rendszer.Ezt 5-10 percig csinálja . Addig elszívok egy cigit általában
-
-
-
fanti
addikt
No, végre legariztattam a másfél terás samsungomat!
Nagyon örülök mert végre minden oké az új vinyóval és szépen működik!
Teszteltem a totalcommanderrel, másoltam az egyik HD103UJ-röl az új HD154UI-ra 400MB-os fileokat, összesen 12GB-ot és közben a commander kiírta a copy sebességét ami 82MB/s és 98MB/s között váltakozott.
Úgyhogy kellően gyors is, átlagosan 90MB/s sebességgel ment át a cucc ami nekem több mint elég!
Hangja szinte semmi és 22 fokos!Teljes az örömöm!

-
MaSzKa
senior tag
válasz
fenergie84
#3856
üzenetére
hirtelen F3-asnak néztem, mert azt említette
F3-asnak minimum 140MB/s-et illik tudni
-
radi8tor
MODERÁTOR
Írási és olvasási sebességet lehet vele növelni(130MB/sec --> 400MB/sec), valamint az elérési időt csökkenteni (14ms --> 8ms).
Ennek sok előnye van: Oprendszer gyorsabban áll fel, programok gyorsabban indulnak el, defragmentálás lefut mint a villám, stb.
Hátránya is van a RAID0-nak: ha bármelyik merevlemez elromlik ami a tömbön belül van, az egész tömb használhatatlan lesz. Nálam 3 HDD van RAID0-ba kötve, tehát 3x annyi esélye van a meghibásodásnak. Ezért beállítottam egy backup programot, hogy minden este mentse le a C meghajtót egy másik nem-RAID meghajtóra.
A sebességet még úgy lehetne fokozni, hogy SSD meghajtót használsz a gépben.
-
InHell
senior tag
válasz
fenergie84
#3863
üzenetére
Ja igen bocsi elfelejtettem odatűzni a " to radi8tor1" -t mikor szerkesztettem

-
InHell
senior tag
válasz
fenergie84
#3859
üzenetére
Hát igen erre nem gondoltam mikor vettem 2008 végén.
Pláne,hogy a mostani elkezdett kattogni egy ideje,szóval valószínűleg nem bírja már sokáig.
Láttam, elég durva az én 80MB/sec-emhez képest.
Egyébként van értelme a raidnek,hétköznapi használathoz?(játék,film) -
InHell
senior tag
válasz
fenergie84
#3856
üzenetére
Köszi,akkor megnyugodtam.

Veszek is egy F3-at
! -
fanti
addikt
Szia!
Köszi a tippeket, de a GA-EP45-DS3R (ICH10R) lapomon a legújabb (f10) BIOS vann fönt, az f11e az még bétás és azt nem szívesen tenném föl. És a két meglévő egy terás samsungomat jól kezeli már vagy egy éve AHCI módban.
Hogy jumpereljem a HDD-t? A terásokat sem kellett jumperelnem, nincs is hozzájuk mellékelve jumper mint ahogy a másfeleshez sincsen.
Nem kókányolt xp-t használok, sem nem kókányolt win7-et, de a 8.0-ás Particio Magic sem tudta lepartícionálni a másfélterást.
Beszerelés után XP boot, majd felügyeleti eszközök / lemezkezelés, és ott megtörtént az új eszköz inicializálása sikeresen.
És ezután pontosan az történt a lemezkezelőben ahogy lepartícionálom, azaz csinálok egy elsődleges 64GB-os partíciót, azt még szépen megcsinálja, de utána a formázás elkezdődik és vagy 2-3 perc után kialszik a vinyóled és közli az XP hogy nem sikerült a formázás, majd el is tűnik a lemezkezelőböl maga az eszköz, tehát a másfeles samu már nem látható. Gondolom a smart miatt.Amúgy az ESTOOL-al is kipróbáltam, ami látja és ki is olvassa az infókat, de a surface testnél csak úgy dobálja a hibákat majd leáll. Ugyanezen ESTOOL-al a lowlevel formázásnál is csak errorokat dobál és nem tudja formázni. Ezt kipróbáltan AHCI módban is és utána normál IDE módban is (BIOS) de semmi változás.
Gondolom az ESTOOL-nak csak hihetek?
De az XP SP3, a Win7, és a Partition Magic sem jut vele dűlőre sajnos.
Pedig kipróbálta az alaplap 3 különböző SATA portján is...... sőtt mi több, még e-satán is, de semmi változás. -
fanti
addikt
Nekem is megjött a két 1 terás mellé adattárolónak a másfeles samu (154UI), de kaki.
Felismeri a bios, még az oprendszer is (win xp sp3 és win7 home premium), meg is tudom partícionálni, de már a leformázása nem lehetséges. Közli 2-3 perc után, hogy a formázást nem sikerült végrehajtani......A dos-os estool-al is ránéztem, a drájvot látja, ki is írja az információkat róla, de a diagnostic-nál a surface testnél közli, hogy error van a meghajtón és bakupoljak mindent mert elveszhetnek.
Még jó hogy zsír új és küldhetem vissza gariba.
Esetleg ötlet, vagy hasonló tapasztalat?
-
Sanyi87
csendes tag
Értem, nos még az lenne a kérdésem ez jelent-e valami gondot:

? -
Worker
aktív tag
válasz
Sanyi87
#3846
üzenetére
Ez meg ilyenkor lazan mukodhet evekig.
Viszont tenyleg nezegesd, hogy nem tortenik-e valtozas, ha elkezdenek szaporodni a gyenge/hibas szektorok, akkor erdemes venni egy uj vinyot (vagy ahogy meg tudod oldani), es arra kimenteni az adatokat, a "rossz vinyot" pedig visszavinni gariba (ha meg lehetseges).Nekem anno az uj vinyom 2 het utan elkezdett hibas szektorokat dobni, eloszor aprankent, olyan 1 het alatt 1-2 szektort, de kesobb durvan felgyorsult a dolog, orankent jelzett ki uj 20-30 meghibasodott szektort... Amikor gariba vittem, mar tobb szaz szektor volt hibas, de meg igy is mukodott a vinyo, es adatmentes is siman mukodott (getdataback).
-
Sanyi87
csendes tag
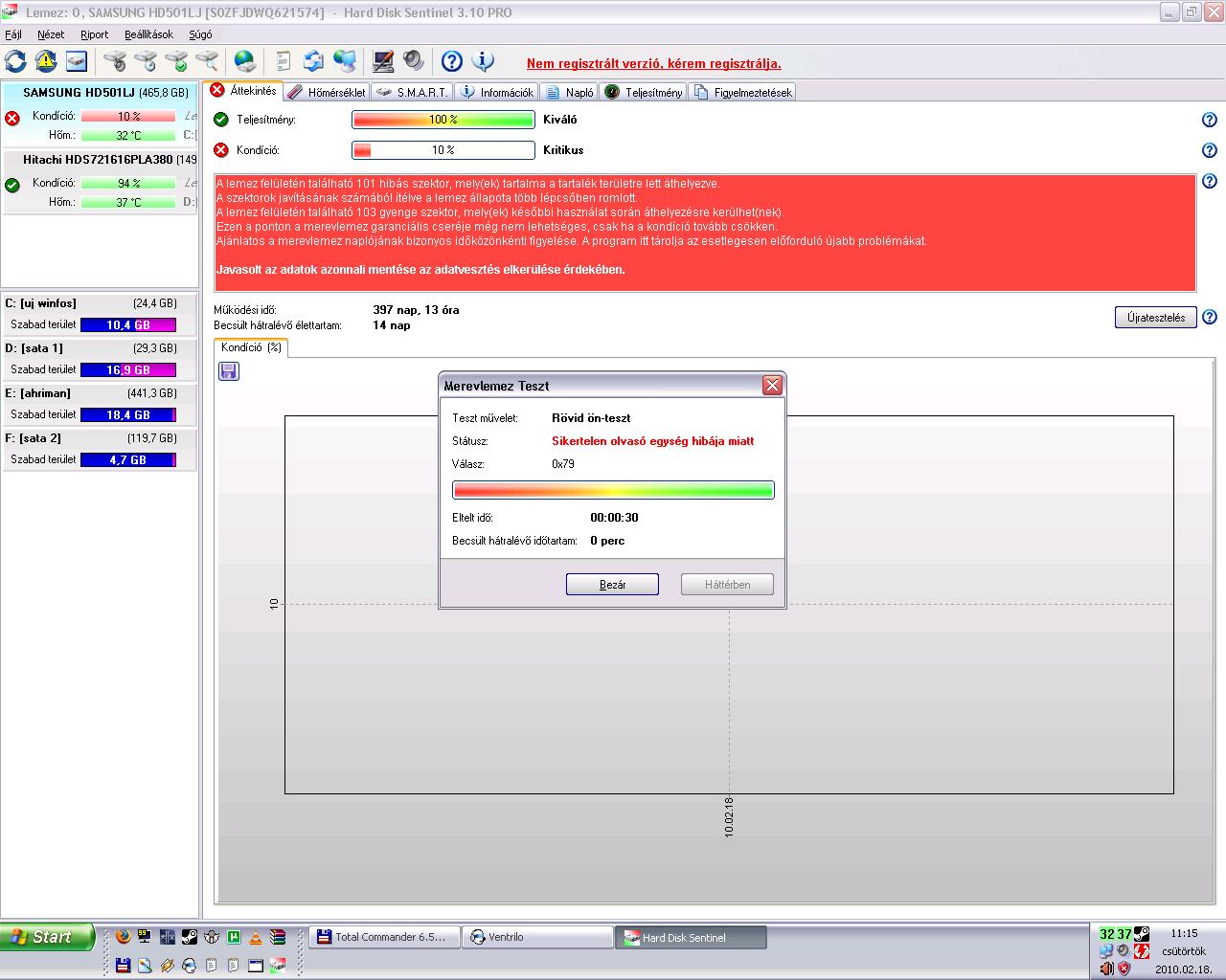
Hellosztok! Nekem is egy Samsung vinyóm van, 500 gigás, nemrégiben vettem észre, hogy a HD Sentinel azt írja:
There are 1 weak sectors found on the disk surface. They may be remapped any time in the later use of the disk.
At this point, warranty replacement of the disk is not yet possible, only if the health drops further. It is recommended to examine the log of the disk regularly. All new problems found will be logged there.Power on time: 802 days, 5 hours
Health: 99%
Pár hete még nem volt ez, és 100%os volt... mostanában lettIlyenkor már gond van? lassan érdemes lenne lecserélnem egy újabb vinyóra?
Vagy ez még akár évekig is működhet? -
papg79
tag
Sziasztok!
Az a kérdésem, hogy van egy Samsung HD200HJ típusú Hdd-m. A gépem amibe bele szeretném tenni:
AsRock P4i65G alaplap
Intel P4 2,4 Ghz processzor
1 Gb RamAz alaplapom a leírás szerint csak a Sata 1,5Gb sebességet bírja, de a winchesterhez nem kaptam jumpert. Kell rá jumper, vagy nélküle is használhatom?
Előre is köszönöm a válaszokat.
-
veze
őstag
válasz
bossgt6
#3836
üzenetére
a lemezkezelöben nézd meg hogy az uj vinyók "alapvetö" vagy "dinamikus" kötetek e.
ha dinamikusak akkor "alapvetö" -nek kell átalakitanod. Az elsö beszereléskor és inicianizáláskor kérdezi ezt hogy milyenre akarod (alapvetö vagy dinamikus) utána már többször nem, át kell komvertálni alapvetöre kézzel ( windows sugóban benne van hogy hogyan) persze ez csak egy tipp, én már jártam igy, de természetesen más oka is lehet a problémádnak. -
bossgt6
csendes tag
válasz
radi8tor
#3825
üzenetére
ASUS P5QL PRO - ilyen az alaplapom
(SATA 3.0GB/s ez van a dobozán)
kipróbáltam azt hogy csak egy winyót kötök rá de még ugyanaz a helyzet
sajátgép- kezelés - lemezkezelés - jobb klikk az új winyóra és két dologra tudnék ráklikkelni : súgó vagy kötet törlése, az összes többi szürke
az új winyó ugyanolyan színű mint a már bentlévő alap - kifogástalan elsődleges partíció felirattal
tanácsok please :S
-
csucsu21
aktív tag
Hali Lenne egy kérdésem nem igazán ide tartozik de a másik témában nem válaszoltak ( Remélem itt fognak )
Volt egy Pionner dvd-íróm vettem mellé egy Asust De mind a kettő IDE-s es ha mind kettő rá van kötve a gép nem ismeri fel egyiket sem .
De bár mien 2 dvd-írót 1 író 1 dvd olvasót rakok bele nem ismeri fel miért ????
-
fenergie84
addikt
Abból soha nem lesz 7200 rpm-es, mivel pont az a lényeg benne, hogy 5400 rpm-en pörög....
A 7200 rpm-es változat a HD502HJ, de ez már F3-as széria, de mind két vinyó 1 tányéros.
Szóval, ha neked gyors vinyó kell akkor az F3 a befutó, illetve most már van az F3-as szériában is EcoGreen az a HD503HI....
-
Crytek
nagyúr
Samsung SpinPoint EcoGreen F2 7200 rpm-es változata mikor fog megjelenni tudja valaki?
-
bossgt6
csendes tag
sziasztok!
segítségeteket kérném
lehet nagyon amatőr kérdés lesz de, amatőr vagyokvettem 2 db
Samsung SpinPoint F1 1TB (HD103UJ) winyótegy 500GB -os WD caviar green -em volt eddig és még mindíg
a samsungokat bővítésnek szánom, a wd-t meghagynám rendszernek
a problémám:
sajátgép ; kezelés ; lemezkezelés -nél megjelennek
Kifogástalan (Elsődleges partíció) - felirattal
de ha jobb klikkelek és formázni akarom akkor a formázás nem megy, nem lehetséges, szöveg szürkevalakitől azt a tanácsot kaptam hogy a jumpereket biztosan nem állítottam be, tegyem azt
de olvastam olyat is fórumokon hogy F1 nél már nem kell jumperrel semmit csinálni, egyenlőre nem is tettemmit gondoltok, mitől lehet hogy nem tudom formázni őket?
köszi!
-
Tomi 16
őstag
Na csináltam egy tesztett azzal a progival amit ajánlottál!
-
Tomi 16
őstag
Sziasztok!
Tegnap vettem egy Samsung HD103SJ 1TB-os vinyot.
Minden Patent,3-részre osztottam 50Gb-rendszer és utána 500-400-ra osztottam még fel.
Szóval a kérdésem az lenne h mért csinál a vinyo belassulásokat, amikor csinálnék rajta vmit, akkor 1*erüen belassúl és nem csinál semmit,várok olyan 20-30mp-et és tovább csinálja azt amit szerettem volna addig is csinálni.Valaki tudna nekem ebben segíteni mert elég idegesítő.
-
fenergie84
addikt
válasz
kosarob8
#3814
üzenetére
Szerintem kérdezd meg a milyen vinyót vegyek topikban, mert ez eléggé kihalt....
Amúgy én csinálnék egy 50gb-osat a rendszernek, a többit meg vagy kétfelé, vagy hagynám egyben....szerintem az már részlet kérdés.... -
kosarob8
aktív tag
Sziasztok!
Én is most fogok vásárolni egy 1TB-os Samsung winyót, kérdés, hogy azt hogy célszerű partícionálni?
Rendszernek akarok csinálni egy 50GB-os partíciót, de aztán a többit? 2-3 részre?
Kinél, hogy van?
Köszi
-
-Solt-
veterán
Köszönöm Urak, az 1TB-s mellett döntöttem!

-
fenergie84
addikt
Az én HD502HJ-m ezt produkálja.
Szerintem sebességben nem sok különbség van. Inkább az 1Tb-os a 2 tányér révén kicsivel jobban rezonálhat, meg lehet hangosabb is, de ezt is csak feltételezem.
Viszont, ha megnézed az árakat, gazdaságosabb megvenni az 1Tb-osat.mod.: Találtam a másik fórumon egy képet az 1Tb-ról....
Szerintem elég jó az is.... -
-Solt-
veterán
Üdv Urak!
Az lenne a kérdésem, hogy sebességbeli különbség van-e a "1Tb SATA-II - HD103SJ" és az 500GB-s HD502HJ közt?
A gyorsabbikat szeretném megvenni...
Köszönöm előre is...
-
fenergie84
addikt
válasz
superecneB
#3808
üzenetére
El kell adni olcsó pénzért nekem



-
superecneB
őstag
Samsung Estool-t hasznalva akarok egy sataII reallitott winchestert (hd502hj) satara allitani, minden sikerult is estoolban sikerult 300-150 re allitani most viszont nem latja a gep. sem az amelzikkel csinaltam a muveletet sem a masik gep. Estool sem detektalja igy most nem tudom vissza allitani. mit lehetne ilyenkor csinalni?
-
Kvazár
őstag
-
radi8tor
MODERÁTOR
Igen, az SJ érezhetően gyorsabb. Van nekem mindkettőből (UJ és SJ), de SJ gyorsabb. UJ valószínű azért drágább, mert elfekvő készleten van...
Új hozzászólás Aktív témák
Hirdetés
- Konteó topic
- BestBuy topik
- Graphics: Telefonvásárlási kálváriám....avagy clickbait cím: Horror a hardveraprón
- Microsoft Excel topic
- Kerékpárosok, bringások ide!
- Elektromos autók - motorok
- Milyen TV-t vegyek?
- Anglia - élmények, tapasztalatok
- Azonnali fotós kérdések órája
- Robogó, kismotor
- További aktív témák...
- AKCIÓ! Motorola Sound Flow XT2549-1 hangszóró hibátlan működéssel
- iPhone 12 128GB Black -1 ÉV GARANCIA - Kártyafüggetlen, MS4615, 100% AKKSI
- Razer Kraken V4 X RGB Gaming Headset
- Realme GT 8 Pro Urban Blue 16/512GB MediaMarkt garancia 2029.02.02.-ig
- Xbox Series S 512 GB + kontroller 6 hó garancia, számlával!
Állásajánlatok
Cég: Laptopműhely Bt.
Város: Budapest




2008 novemberben vettem, azóta egyfolytában megy.2-3 hetente szoktam újraindítani a gépet.1-2 hetente szokott kattogni,pár hónapja kezdte.Amikor kattan egyet 10 másodpercenként, 2-3 mp-re megáll a rendszer.Ezt 5-10 percig csinálja . Addig elszívok egy cigit általában




